NovaTech’s DCS has been remixed for millennials
Part of our Product Exclusive series —
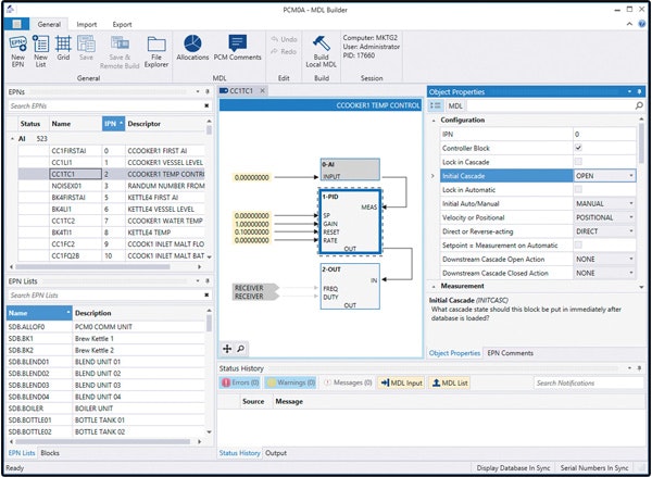
Version 15 of NovaTech’s D/3 Distributed Control System software adds powerful graphic programming, reporting and connectivity features including easy migration to high-performance HMI and integration with PI historians. Click the image to enlarge.
The latest version of NovaTech’s Distributed Control System software, D/3 Version 15 (D3v15), adds many capabilities that modernize configuration, improve operator interfaces and facilitate reporting, but it’s driven by the next generation’s expectations.
“Customers are seeing major changes in industry due to an aging workforce,” says Buz Zey, president, NovaTech. Traditional text-based configuration is straightforward, fast and easy if you’re familiar with it, but today’s modern approach is graphical-oriented with drag-and-drop. “Schools are using it, and that’s what graduates expect. If new people coming into industry see the technology as old and complicated, it’s a problem.”
So NovaTech has overhauled its flagship product (which it calls “the best kept secret in process control”) to exceed millennial expectations, while adding many other functionalities requested by the existing user base.
The MDL Builder programming environment fundamentally changes the way engineers configure the building blocks of the D/3 System. New engineers will find the graphical interface intuitive and easy to learn, while experienced engineers retain all the flexibility and power they count on. “We did a number of things that make configuration simpler, so users don’t have to know as much about the system,” says Zey. “Many competing packages are flexible, but they allow the potential for mistakes that we’ve avoided through validation and self-help features.”
MDL Builder provides the ability to draw, build, and modify control strategies online, and allows multiple engineers to work concurrently on a given controller. While making system configuration far more efficient, MDL Builder also eases operation and maintenance of the D/3 System. “Configuration is now easier for both new and existing users,” says Chris Kourliouros, director, product marketing, NovaTech. “The D/3 has always been seen as powerful and flexible, now it’s also easy.”
The new D3Express Reporting module features a simplified user interface, and allows users to run and view reports on operator workstations and mobile devices. An updated D3Express History enables analysts, auditors and management to rapidly focus on key actionable information, and users can research events quickly. Kourliouros says, “History and reports are securely available to anyone with a web browser—outside, inside, on the system or off.”
The High-Performance Smart Graphical Objects (SGO) library includes a new set of SGOs that will become the “NovaTech standard,” Kourliouros says. “Existing users can easily migrate to high-performance graphics in a phased approach. We’ve facilitated migration with new SGO palettes, including trends, slider bars and radar plots that will measurably improve the TotalVision experience for operators.”
In light of OSIsoft’s PI System popularity in the process industries, the ProcessVision and TotalVision modules are now able to natively access information from the PI System for displays, reports, and trends. “Over 80% of our customers use PI,” says Kourliouros. “PI access is now easy and the data source is transparent to the user. It just becomes part of the system.”
Users familiar with D/3 will also find enhanced D3Edit, Windows domain group-based privilege management, simplified ProcessVision displays, InstAlarm enhancements, and support for Windows Server 2012 R2, Windows 10 and Windows 7.
“It’s all about making everything just come together and work,” says Kourliouros. “There’s so much here, both for new and experienced users.”
For more information visit www.novatechweb.com/d3v15.


